assignment.png
badge.png
course.png
forum.png
gradebook.png
question_bank.png
quiz.png
survey.png
users_and_profiles.png
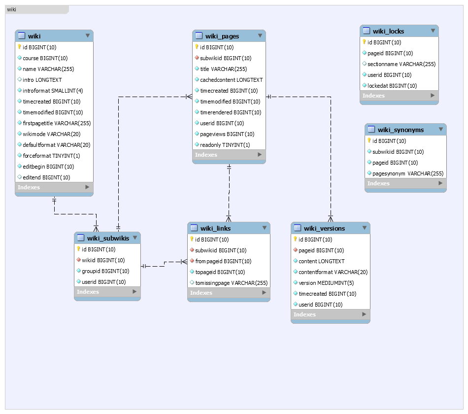
wiki.png
workshop.png