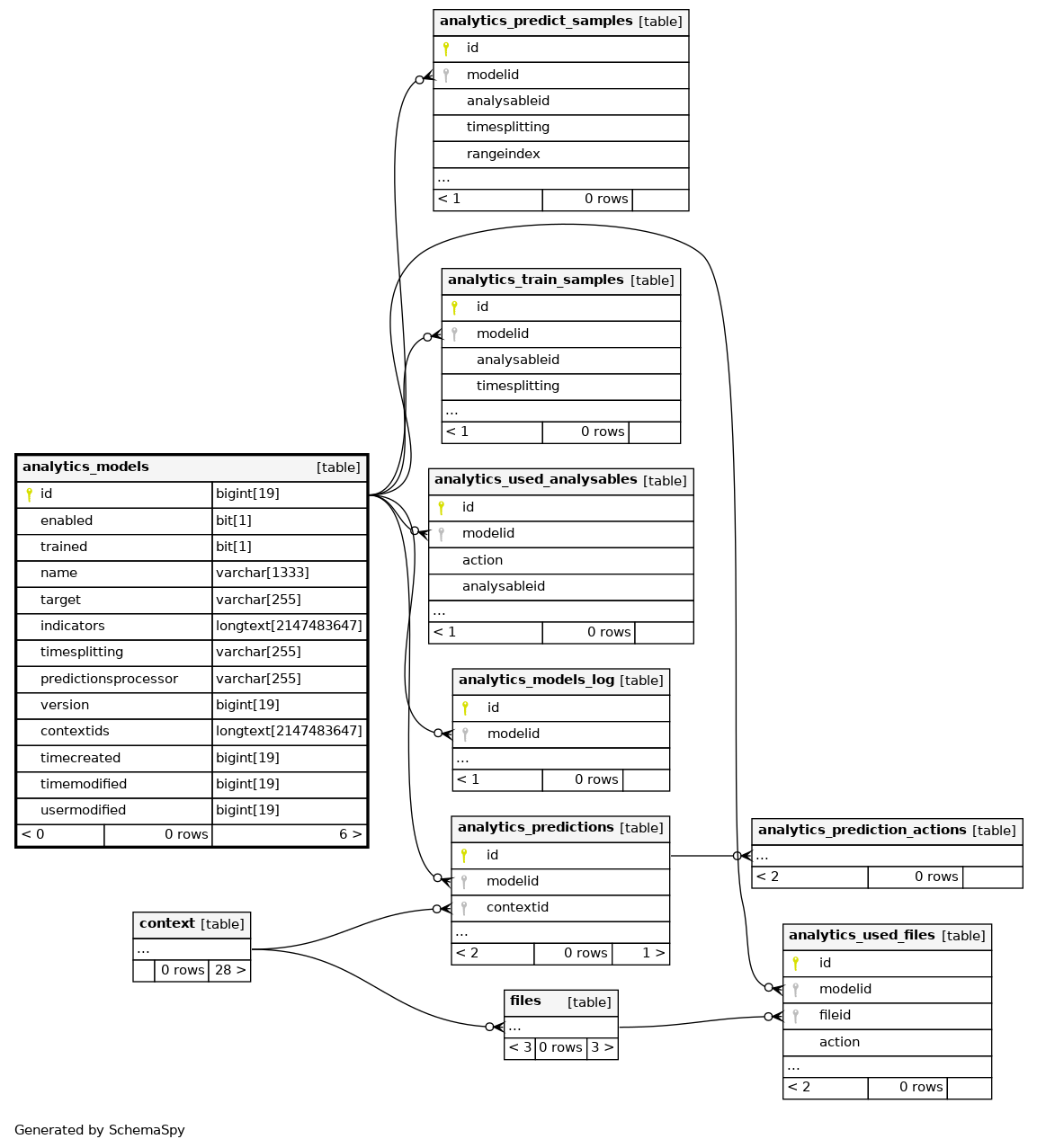
Columns
| Column | Type | Size | Nulls | Auto | Default | Children | Parents | Comments | ||||||||||||
|---|---|---|---|---|---|---|---|---|---|---|---|---|---|---|---|---|---|---|---|---|
| id | BIGINT | 19 | √ | null |
|
|
||||||||||||||
| enabled | BIT | 1 | 0 |
|
|
|||||||||||||||
| trained | BIT | 1 | 0 |
|
|
|||||||||||||||
| name | VARCHAR | 1333 | √ | null |
|
|
Explicit name of the model, the localised target name is used when left empty |
|||||||||||||
| target | VARCHAR | 255 |
|
|
||||||||||||||||
| indicators | LONGTEXT | 2147483647 | null |
|
|
|||||||||||||||
| timesplitting | VARCHAR | 255 | √ | null |
|
|
||||||||||||||
| predictionsprocessor | VARCHAR | 255 | √ | null |
|
|
||||||||||||||
| version | BIGINT | 19 | null |
|
|
|||||||||||||||
| contextids | LONGTEXT | 2147483647 | √ | null |
|
|
The model will be restricted to this contexts |
|||||||||||||
| timecreated | BIGINT | 19 | √ | null |
|
|
||||||||||||||
| timemodified | BIGINT | 19 | null |
|
|
|||||||||||||||
| usermodified | BIGINT | 19 | null |
|
|
Indexes
| Constraint Name | Type | Sort | Column(s) |
|---|---|---|---|
| PRIMARY | Primary key | Asc | id |
| analmode_enatra2_ix | Performance | Asc/Asc | enabled + trained |

