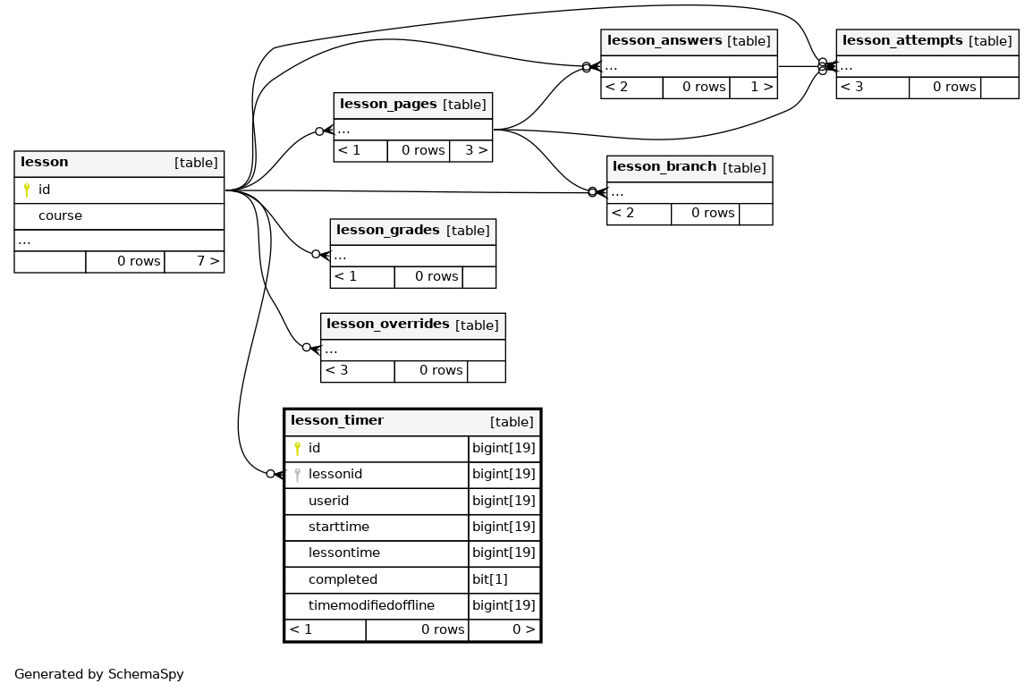
Columns
| Column | Type | Size | Nulls | Auto | Default | Children | Parents | Comments | ||
|---|---|---|---|---|---|---|---|---|---|---|
| id | BIGINT | 19 | √ | null |
|
|
||||
| lessonid | BIGINT | 19 | 0 |
|
|
|||||
| userid | BIGINT | 19 | 0 |
|
|
|||||
| starttime | BIGINT | 19 | 0 |
|
|
|||||
| lessontime | BIGINT | 19 | 0 |
|
|
|||||
| completed | BIT | 1 | √ | 0 |
|
|
||||
| timemodifiedoffline | BIGINT | 19 | 0 |
|
|
Last modified time via web services (mobile app). |
Indexes
| Constraint Name | Type | Sort | Column(s) |
|---|---|---|---|
| PRIMARY | Primary key | Asc | id |
| lesstime_les4_ix | Performance | Asc | lessonid |
| lesstime_use2_ix | Performance | Asc | userid |

