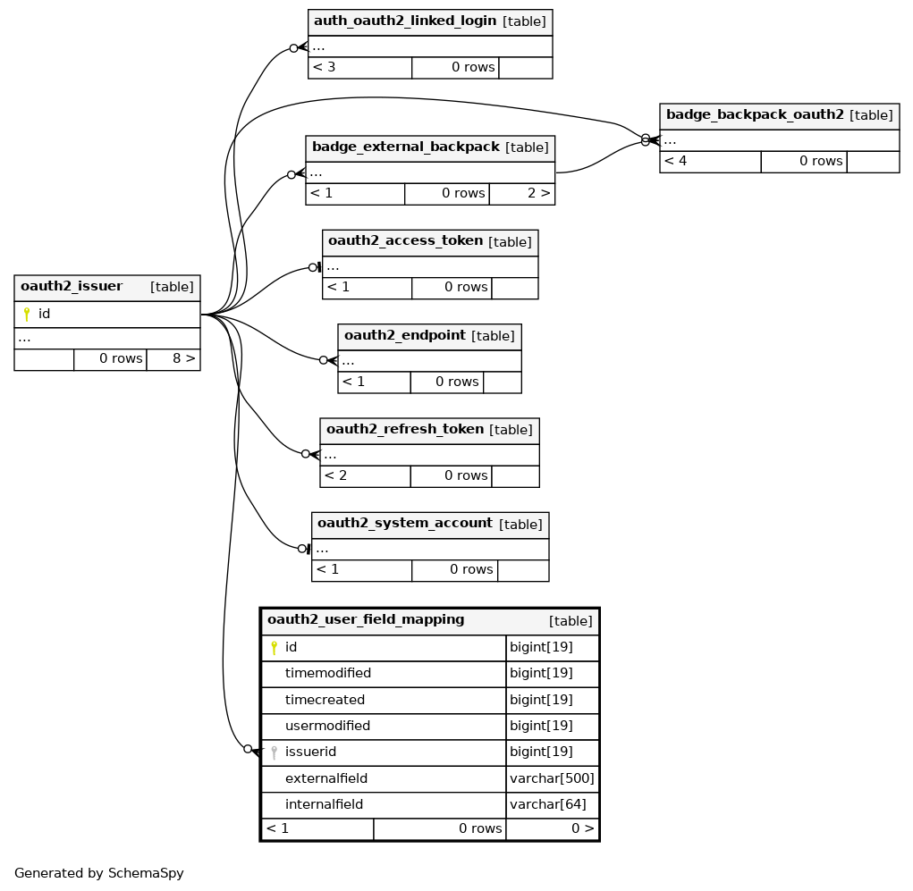
Columns
| Column | Type | Size | Nulls | Auto | Default | Children | Parents | Comments | ||
|---|---|---|---|---|---|---|---|---|---|---|
| id | BIGINT | 19 | √ | null |
|
|
||||
| timemodified | BIGINT | 19 | null |
|
|
The time this record was modified |
||||
| timecreated | BIGINT | 19 | null |
|
|
The time this record was created. |
||||
| usermodified | BIGINT | 19 | null |
|
|
The user who modified this record. |
||||
| issuerid | BIGINT | 19 | null |
|
|
The oauth issuer. |
||||
| externalfield | VARCHAR | 500 |
|
|
The fieldname returned by the userinfo endpoint. |
|||||
| internalfield | VARCHAR | 64 |
|
|
The name of the Moodle field this user field maps to. |
Indexes
| Constraint Name | Type | Sort | Column(s) |
|---|---|---|---|
| PRIMARY | Primary key | Asc | id |
| oautuserfielmapp_iss4_ix | Performance | Asc | issuerid |
| oautuserfielmapp_issint2_uix | Must be unique | Asc/Asc | issuerid + internalfield |

