Columns
| Column | Type | Size | Nulls | Auto | Default | Children | Parents | Comments | ||
|---|---|---|---|---|---|---|---|---|---|---|
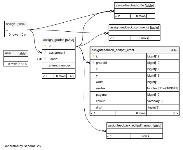
| id | BIGINT | 19 | √ | null |  |  | ||||
| gradeid | BIGINT | 19 | 0 |  | 
 | |||||
| x | BIGINT | 19 | √ | 0 |  |  | x-position of the top-left corner of the comment (in pixels - image resolution is set to 100 pixels per inch) | |||
| y | BIGINT | 19 | √ | 0 |  |  | y-position of the top-left corner of the comment (in pixels - image resolution is set to 100 pixels per inch) | |||
| width | BIGINT | 19 | √ | 120 |  |  | width, in pixels, of the comment box | |||
| rawtext | LONGTEXT | 2147483647 | √ | null |  |  | Raw text of the comment | |||
| pageno | BIGINT | 19 | 0 |  |  | The page in the PDF that this comment appears on | ||||
| colour | VARCHAR | 10 | √ | black |  |  | Can be red, yellow, green, blue, white, black | |||
| draft | TINYINT | 3 | 1 |  |  | Is this a draft comment? | 
Indexes
| Constraint Name | Type | Sort | Column(s) | 
|---|---|---|---|
| PRIMARY | Primary key | Asc | id | 
| assieditcmnt_gra4_ix | Performance | Asc | gradeid | 
| assieditcmnt_grapag2_ix | Performance | Asc/Asc | gradeid + pageno | 



