Columns
| Column | Type | Size | Nulls | Auto | Default | Children | Parents | Comments | ||
|---|---|---|---|---|---|---|---|---|---|---|
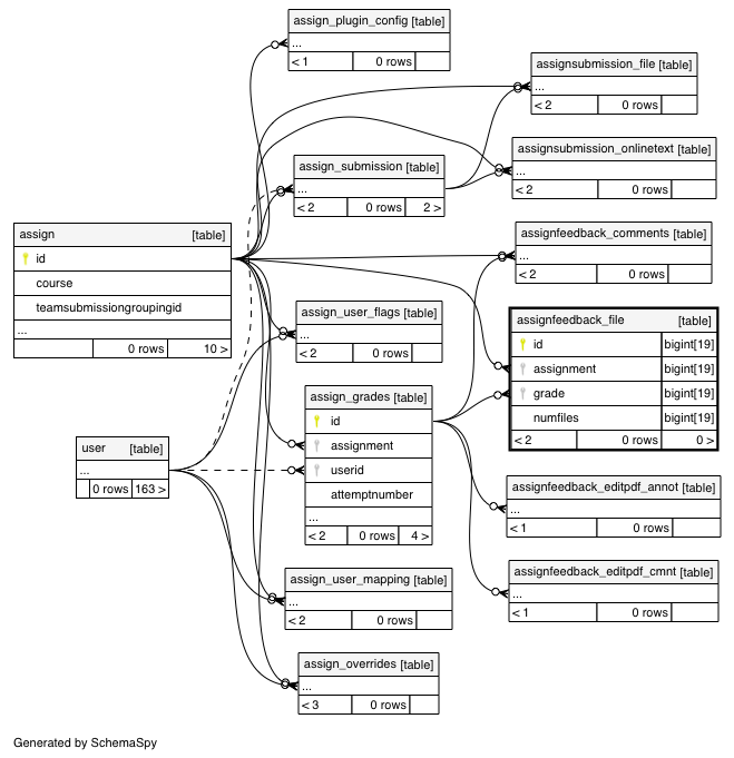
| id | BIGINT | 19 | √ | null |
|
|
||||
| assignment | BIGINT | 19 | 0 |
|
|
|||||
| grade | BIGINT | 19 | 0 |
|
|
|||||
| numfiles | BIGINT | 19 | 0 |
|
|
The number of files uploaded by a grader. |
Indexes
| Constraint Name | Type | Sort | Column(s) |
|---|---|---|---|
| PRIMARY | Primary key | Asc | id |
| assifile_ass4_ix | Performance | Asc | assignment |
| assifile_gra4_ix | Performance | Asc | grade |



