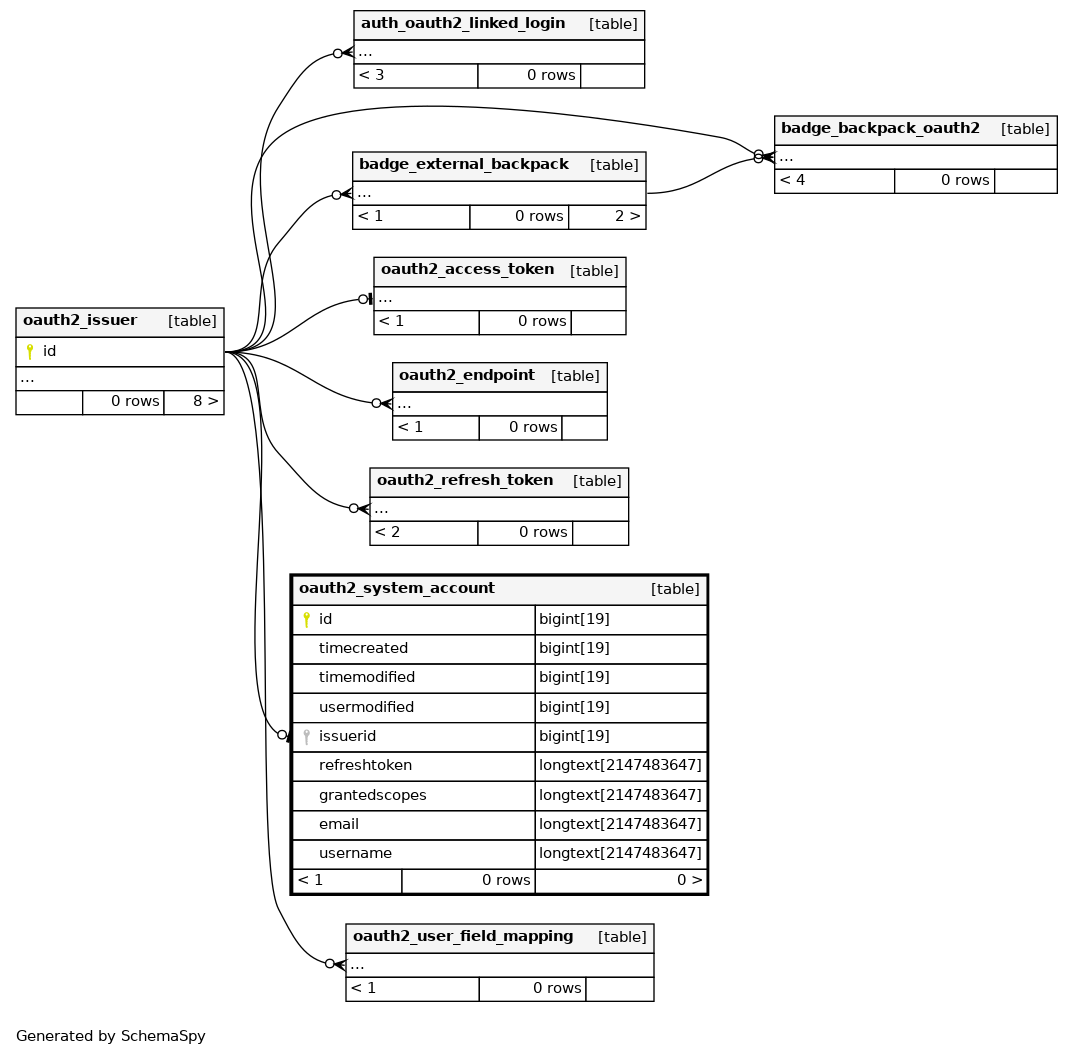
Columns
| Column | Type | Size | Nulls | Auto | Default | Children | Parents | Comments | ||
|---|---|---|---|---|---|---|---|---|---|---|
| id | BIGINT | 19 | √ | null |
|
|
||||
| timecreated | BIGINT | 19 | null |
|
|
Time this record was created. |
||||
| timemodified | BIGINT | 19 | null |
|
|
Time this record was modified. |
||||
| usermodified | BIGINT | 19 | null |
|
|
The user who modified this record. |
||||
| issuerid | BIGINT | 19 | null |
|
|
The id of the oauth 2 identity issuer |
||||
| refreshtoken | LONGTEXT | 2147483647 | null |
|
|
The refresh token used to request access tokens. |
||||
| grantedscopes | LONGTEXT | 2147483647 | null |
|
|
The scopes that this system account has been granted access to. |
||||
| LONGTEXT | 2147483647 | √ | null |
|
|
The email that was connected to this issuer. |
||||
| username | LONGTEXT | 2147483647 | null |
|
|
The username that was connected as a system account to this issue. |
Indexes
| Constraint Name | Type | Sort | Column(s) |
|---|---|---|---|
| PRIMARY | Primary key | Asc | id |
| oautsystacco_iss2_uix | Must be unique | Asc | issuerid |

