Columns
| Column | Type | Size | Nulls | Auto | Default | Children | Parents | Comments | ||
|---|---|---|---|---|---|---|---|---|---|---|
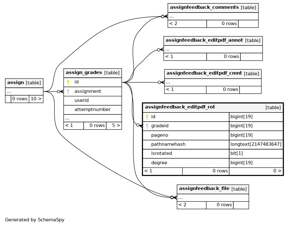
| id | BIGINT | 19 | √ | null |
|
|
||||
| gradeid | BIGINT | 19 | 0 |
|
|
|||||
| pageno | BIGINT | 19 | 0 |
|
|
|||||
| pathnamehash | LONGTEXT | 2147483647 | null |
|
|
|||||
| isrotated | BIT | 1 | 0 |
|
|
|||||
| degree | BIGINT | 19 | 0 |
|
|
Indexes
| Constraint Name | Type | Sort | Column(s) |
|---|---|---|---|
| PRIMARY | Primary key | Asc | id |
| assieditrot_gra4_ix | Performance | Asc | gradeid |
| assieditrot_grapag2_uix | Must be unique | Asc/Asc | gradeid + pageno |

