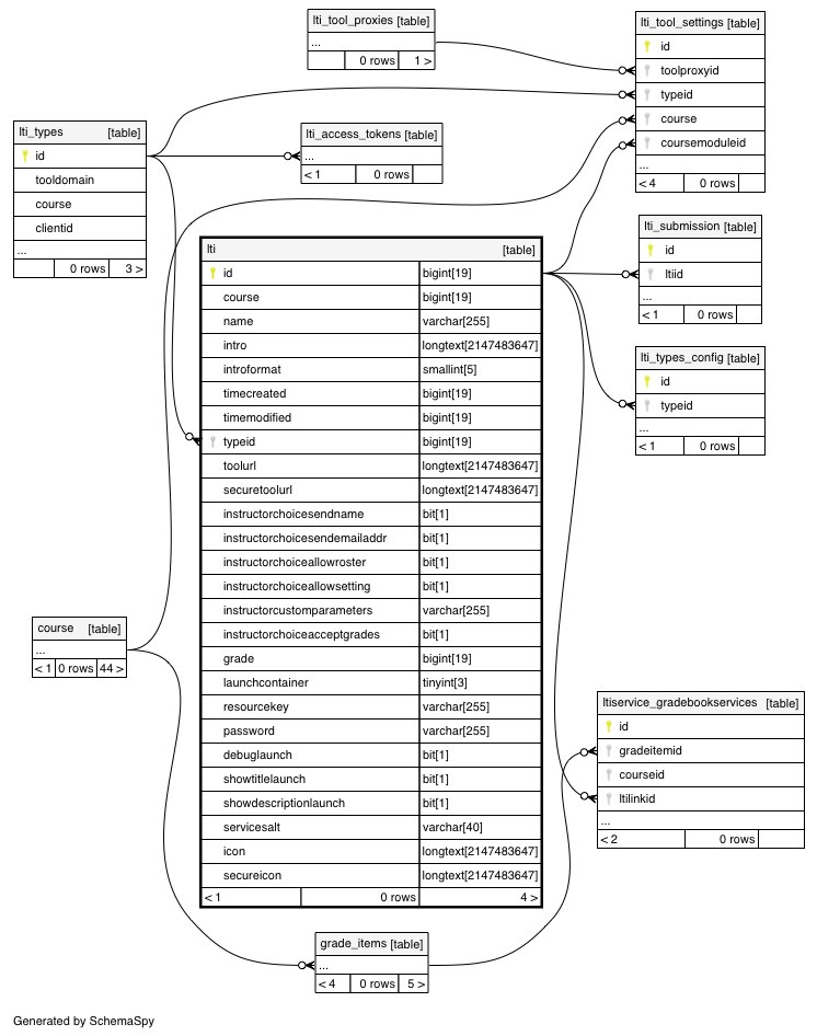
Columns
| Column | Type | Size | Nulls | Auto | Default | Children | Parents | Comments | ||||||||
|---|---|---|---|---|---|---|---|---|---|---|---|---|---|---|---|---|
| id | BIGINT | 19 | √ | null |
|
|
||||||||||
| course | BIGINT | 19 | 0 |
|
|
Course basiclti activity belongs to |
||||||||||
| name | VARCHAR | 255 |
|
|
name field for moodle instances |
|||||||||||
| intro | LONGTEXT | 2147483647 | √ | null |
|
|
General introduction of the basiclti activity |
|||||||||
| introformat | SMALLINT | 5 | √ | 0 |
|
|
Format of the intro field (MOODLE, HTML, MARKDOWN…) |
|||||||||
| timecreated | BIGINT | 19 | 0 |
|
|
|||||||||||
| timemodified | BIGINT | 19 | 0 |
|
|
|||||||||||
| typeid | BIGINT | 19 | √ | null |
|
|
Basic LTI type |
|||||||||
| toolurl | LONGTEXT | 2147483647 | null |
|
|
Remote tool url |
||||||||||
| securetoolurl | LONGTEXT | 2147483647 | √ | null |
|
|
||||||||||
| instructorchoicesendname | BIT | 1 | √ | null |
|
|
Send user’s name |
|||||||||
| instructorchoicesendemailaddr | BIT | 1 | √ | null |
|
|
Send user’s email |
|||||||||
| instructorchoiceallowroster | BIT | 1 | √ | null |
|
|
Allow the roster to be retrieved |
|||||||||
| instructorchoiceallowsetting | BIT | 1 | √ | null |
|
|
Allow a tool to store a setting |
|||||||||
| instructorcustomparameters | VARCHAR | 255 | √ | null |
|
|
Additional custom parameters provided by the instructor |
|||||||||
| instructorchoiceacceptgrades | BIT | 1 | √ | null |
|
|
Accept grades from tool |
|||||||||
| grade | BIGINT | 19 | 100 |
|
|
Grade scale |
||||||||||
| launchcontainer | TINYINT | 3 | 1 |
|
|
Launch external tool in a pop-up |
||||||||||
| resourcekey | VARCHAR | 255 | √ | null |
|
|
||||||||||
| password | VARCHAR | 255 | √ | null |
|
|
||||||||||
| debuglaunch | BIT | 1 | 0 |
|
|
Enable the debug-style launch which pauses before auto-submit |
||||||||||
| showtitlelaunch | BIT | 1 | 0 |
|
|
|||||||||||
| showdescriptionlaunch | BIT | 1 | 0 |
|
|
|||||||||||
| servicesalt | VARCHAR | 40 | √ | null |
|
|
||||||||||
| icon | LONGTEXT | 2147483647 | √ | null |
|
|
||||||||||
| secureicon | LONGTEXT | 2147483647 | √ | null |
|
|
Indexes
| Constraint Name | Type | Sort | Column(s) |
|---|---|---|---|
| PRIMARY | Primary key | Asc | id |
| lti_cou2_ix | Performance | Asc | course |
| lti_erd_lti_types_id | Performance | Asc | typeid |



